New to KubeDB? Please start here.
Supported Redis Features
| Features | Availability |
|---|---|
| Clustering (Sharding, Replication) | ✓ |
| Redis in Sentinel Mode (Use separate Sentinel Cluster for Redis) | ✓ |
| Standalone Mode | ✓ |
| External Client Connection | ✓ |
| Custom Configuration | ✓ |
| Using Custom Docker Image | ✓ |
| Initialization From Script (shell or lua script) | ✓ |
| Initializing from Snapshot (KubeStash) | ✓ |
| Authentication & Authorization | ✓ |
| Externally manageable Authentication Secret | ✓ |
| Persistent Volume | ✓ |
| Reconfigurable Health Checker | ✓ |
| Backup (Instant, Scheduled) | ✓ |
| Builtin Prometheus Discovery | ✓ |
| Using Prometheus Operator | ✓ |
| Automated Version Update | ✓ |
| Automatic Vertical Scaling, Volume Expansion | ✓ |
| Automated Horizontal Scaling | ✓ |
| Automated db-configure Reconfiguration | ✓ |
| TLS configuration (Cert Manager) | ✓ |
| Reconfiguration of TLS: Add, Remove, Update, Rotate | ✓ |
| Autoscaling Compute and Storage Resources (vertically) | ✓ |
| Grafana Dashboards | ✓ |
Note: If you want to use Valkey you need to install KubeDB version greater than or equal to v2025.4.30
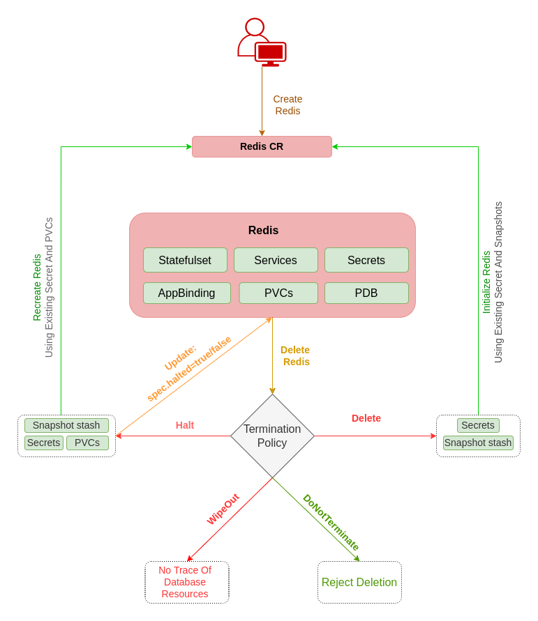
Life Cycle of a Redis Object

User Guide
- Quickstart Redis with KubeDB Operator.
- Deploy Redis Cluster using KubeDB.
- Monitor your Redis server with KubeDB using out-of-the-box Prometheus operator.
- Monitor your Redis server with KubeDB using out-of-the-box builtin-Prometheus.
- Use private Docker registry to deploy Redis with KubeDB.
- Use kubedb cli to manage databases like kubectl for Kubernetes.
- Detail concepts of Redis object.
- Detail concepts of RedisVersion object.
- Want to hack on KubeDB? Check our contribution guidelines.































