You are looking at the documentation of a prior release. To read the documentation of the latest release, please visit here.

New to KubeDB? Please start here.

Overview

Memcached is an in-memory key-value store that allows for high-performance, low-latency data caching. It is often used to speed up dynamic web applications by offloading frequent, computationally expensive database queries and storing data that needs to be retrieved fast. Memcached is frequently used in contexts where the rapid retrieval of tiny data items, such as session data, query results, and user profiles, is critical for increasing application performance. It is especially well-suited for use cases requiring scalability, distributed caching, and high throughput, making it a popular choice for powering online and mobile apps, particularly in high-concurrency environments. Memcached is a simple, extremely efficient caching layer that minimizes stress on backend systems and improves performance for applications that require real-time data.

Supported Memcached Features

FeaturesAvailability
Custom Configuration
Externally manageable Auth Secret
Reconfigurable Health Checker
Using Custom docker image
Builtin Prometheus Discovery
Operator Managed Prometheus Discovery
Automated Version Update
Automated Vertical Scaling
Automated Horizontal Scaling
Automated db-configure Reconfiguration
Authentication & Authorization
TLS: Add, Remove, Update, Rotate ( Cert Manager )
Autoscaling (Vertically)
Multiple Memcached Versions
Monitoring using Prometheus and Grafana
Monitoring Grafana Dashboard
Alert Grafana Dashboard

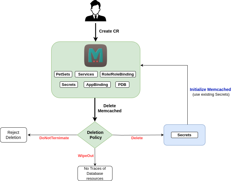
Life Cycle of a Memcached Object

  lifecycle

User Guide